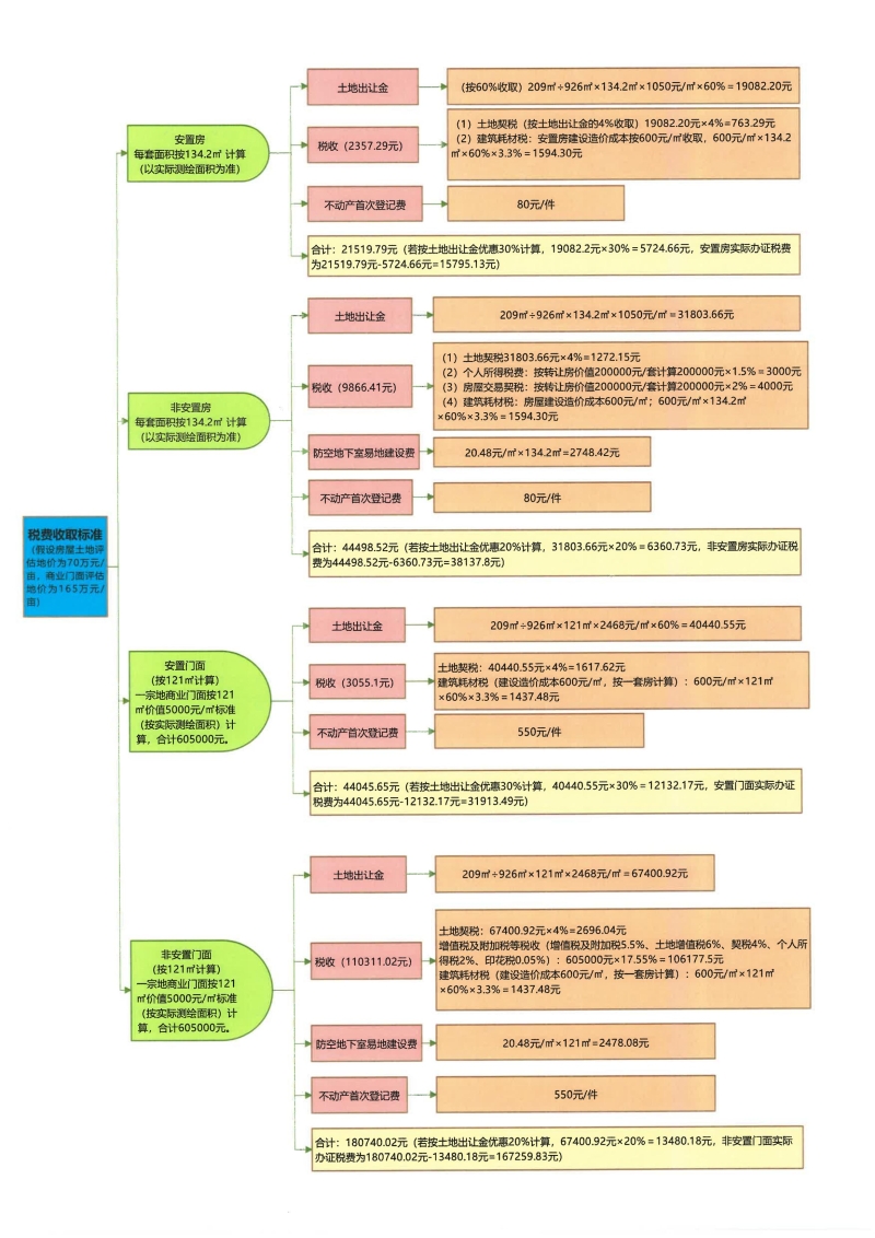
政策图解|《县城南区安置房第二期不动产权确权登记实施方案》
作者:
发布时间:2024-06-21 09:27
信息来源:县城南区
浏览量:
责任编辑:政务公开股
扫一扫在手机打开当前页
相关文档
- 关于印发《县城南区安置房第二期不动产权确权登记实施方案》的通知2024-06-21

